Espace pédagogique

Mutuelle complémentaire santé obligatoire : toutes et tous concernés !

La campagne d’affiliation débute au mois de décembre.

Retrouvez toutes les informations ici 

Dremel3D - projet DIY

Voici un projet de Terminale ITEC, réalisé au lycée Livet, se basant sur des produits courants pour les transformer en système à bas prix, à la mode "Fais le Toi Même" (DIY - Do It Yourself) des fabalabs : une graveuse anglaise de circuits imprimés. Ce moyen d'obtention reprend le pilier développement durable face à l'obtention par bains chimiques. Ce projet peut être augmenté d'une partie SIN.

Nous ne vous présentons ici que la partie ITEC car aucun groupe de SIN n'a pu tavailler sur ce projet pluritechnique.

Le besoin

Les outils de marque Dremel sont parmi les plus robustes et utilisés dans les endroits de bricolage polyvalents, ce qui en fait un système usuel pour un FabLab. Ces FabLab étant aussi des laboratoires de fabrication ouverts à toutes les créations  : numérique, couture, bois, découpe laser, impression 3D, etc, il est régulier que des bricoleurs aient besoin de créer leurs propres circuits imprimés pour leurs projets.
Ces endroits étant des lieux associati fs, donc avec des budgets faibles, fortement concernés par des pratiques écoresponsables, avec une approche raisonnée de la créativité matérielle, l’utilisation de produits chimiques pour une gravure classique de CI dans ces EPR n’est pas toujours envisageable.
L’idée est donc de profiter de la polyvalence des perceuses multi fonctions Dremel (ou autre marque) pour les installer sur un chariot croisé et ainsi en faire des CNC ouvertes (matériel, logiciel libres) en vue de gravure anglaise dans une approche éco-responsable.
Nous  partirons  d’éléments  déjà  existants  car  il  existe bien  souvent  du  matériel  acheté  par  les  FabLab  pour des travaux précédents, et notamment d’ateliers pour enfants. Fournisseurs de composants électroniques, de matériels mécaniques,  de  robots,  mais  aussi  de  logiciels  de pilotage de leurs systèmes, tout cela libre de droit et documentés,  Makeblock  a  développé  un  chariot  croisé qui sera la base de notre travail :

Tous les détails et ressources du constructeur sont accessibles sur leur site, ainsi qu'un modèle 3D :

Les tâches

Dans le dossier "Besoin_docs_prof", vous trouverez la liste des tâches, la note de cadrage, le diaporama de présentation du projet ainsi que les diagrammes SysML (au format MagicDraw) :


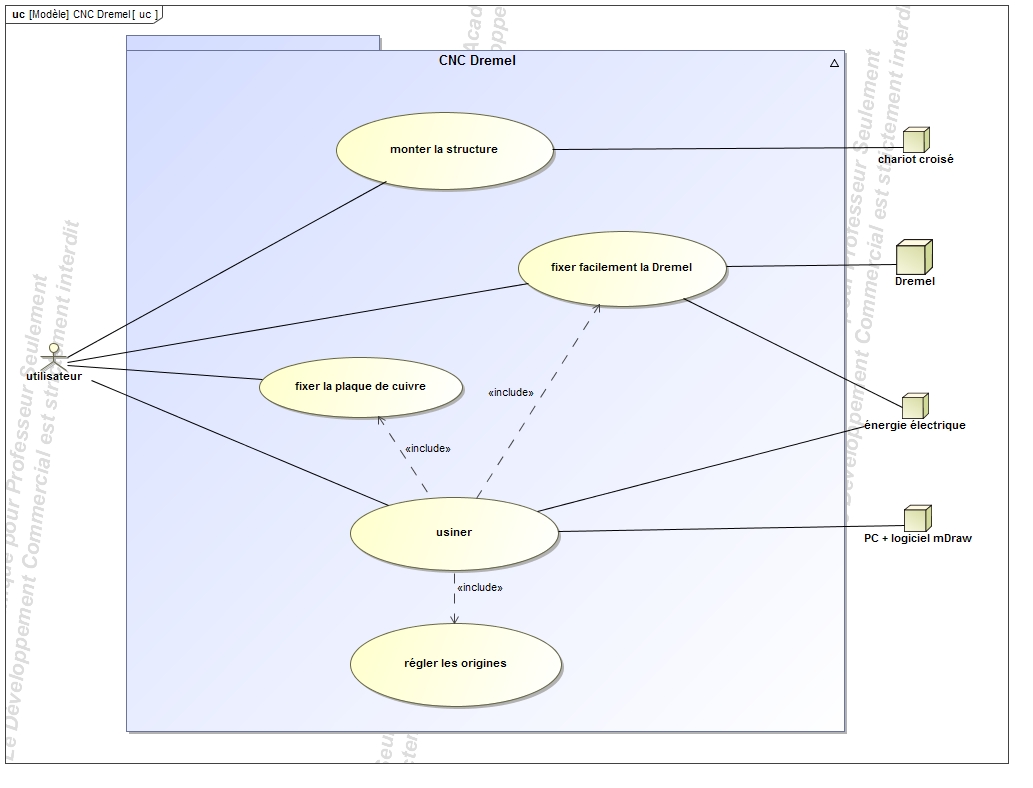
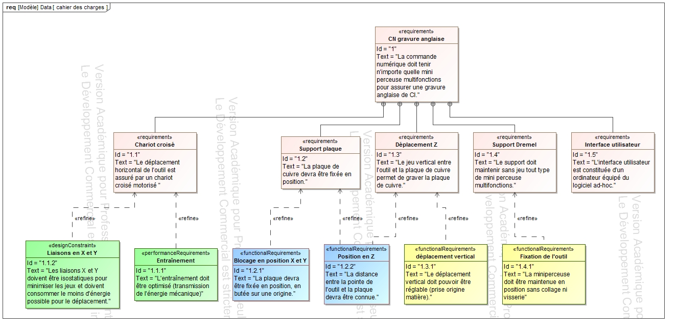
Comme on peut le voir dans le diagramme des exigences, les 3 grandes parties sont déjà repérées pour les élèves :
  • rendre le châssis existant isostatique et optimiser la transmission mécanque ;
  • positionner la plaque epoxy en XY et assurer son déplacement ;
  • assurer le déplacement en Z de la plaque epoxy et fixer la mini perceuse.

Démarche de créativité

Les éèves ont utilisés les méthodes ASIT, TRIZ, brainstorming pour anayser et imaginer des conceptions :

Au final, ils ont proposé des solutions innovantes et choisi de :
  • minimiser les contact en assurant une liaison simplement sur des roulements à billes ;
  • fixer la plaque epoxy sur la partie mobile et de fixer la miniperceuse sur le châssis ;
  • mettre des ressors pour que la plaque epoxy soit constamment poussée sous l'outil, avec un servo moteur pour faire descendre la plaque, et non pas remonter l'outil.

Conception

La conception s'est faite dans SolidWorks 2018, les fichiers sont disponibles dans le dépôt Github.
Après calcul des efforts possibles dans le système, ils ont utilisé CES Edupack pour filtrer des matériaux compatibles :


Ils n'ont pas eu le temps de finaliser l'assemblage final pour présenter toutes les conceptions dans un seul assemblage :




Validation

Enseuite, classiquement dans une démarche de simulations pour valider leurs conceptions, ils ont vérifié :
  • la résistance aux efforts :
  • la capacité à l'écoulement de la matière en cas de production par injection (rhéologie) :
Le rendu final a été maquetté par imprimante 3D :

Dossiers techniques

Vous trouverez dans le dépôt Gihutb l'ensemble des documents enseignants et productions élèves, dont des dossiers de fin d'année rédigés par les élèves :

Bonne lecture !

Information(s) pédagogique(s)

Niveau :
Terminale STI
Type pédagogique :
production d'élève, scénario, séquence
Public visé :
non précisé, enseignant
Contexte d'usage :
classe