Espace pédagogique

Mutuelle complémentaire santé obligatoire : toutes et tous concernés !

La campagne d’affiliation débute au mois de décembre.

Retrouvez toutes les informations ici 

enseigner l'architecture de l'information

-

Découverte du concept d'architecture de l'information par des élèves de Bac pro secrétariat, à l'occasion de la mise en place d'un ENT d'établissement. Un travail qui permet aux élèves de se questionner sur les besoins d'information des usagers, sur les contraintes de publications en ligne, sur la notion d'arborescence et de hierarchisation de l'information.

Cadre

Type d'établissement : Lycée Professionnel

Niveaux de la classe : Bac Pro

Durée du projet : 4 séance de 2h

Partenariat : professeur d'enseignement professionnel discipline secrétariat

 

Déroulement de la séquence

Coordonnatrice pédagogique de l’ENT de mon établissement depuis octobre 2012, j’ai pour mission de favoriser le développement des usages pédagogiques numériques via ce dispositif. Lors de sa mise en place j’ai donc proposé à une enseignante en secrétariat de travailler sur l’espace public de l’ENT.

Une secrétaire doit savoir accueillir l’usager d’une organisation et le diriger vers le service dont il a besoin. J’ai souhaité passer par une analogie entre une situation réelle et une situation virtuelle pour enseigner aux élèves la fonction et l’objectif d’une page d’accueil d’un site web en leur proposant d’en constituer l’architecture. Le postulat étant que les mettre en posture de création leur permettrait de mieux comprendre, en situation de recherche d’information, le fonctionnement d’une page d’accueil.

Pour cela j’ai étudié le concept d’architecture de l’information. Concept ancien mais renouvelé avec le web. Ce concept permet d’aborder la notion de page d’accueil d’un site, en tant qu’organisation des contenus d’informations dans un dispositif technique, dans sa dimension translittératique. Pour ce faire, les élèves doivent acquérir des connaissances en matière informatique (connaître les propriétés du dispositif technique pour savoir ce qu’il est possible d’en faire), en matière informationnel (connaître et organiser un objet informationnel qui a un but de communication), et en matière médiatique (envisager les contraintes et les possibilités qu’offre ce dispositif médiatique qui supporte le document construit).



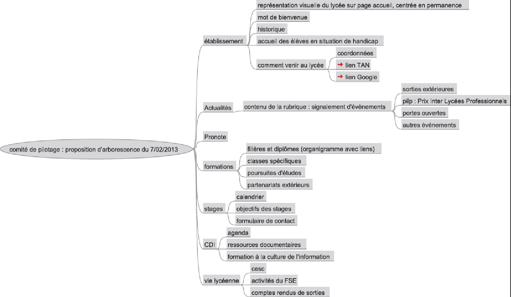
Le résultat de l'arborescence :



proposition d'arborescence des élèves                                                   arborescence décidée en comité de pilotage

 



Evaluation finale :


Pour l’évaluation finale, j’ai demandé aux élèves de rédiger une synthèse de la séquence avec deux contraintes : écrire à la manière d’un récit d’expérience pour s’approprier davantage les activités et les notions abordées, et utiliser le vocabulaire approprié pour prendre conscience d’un champ de connaissances qu’ils avaient abordé.

A part 3 élèves qui ont fait une synthèse a minima, tous les autres ont rédigé un récit structuré en mentionnant des étapes de travail dans un enchaînement logique, et avec mention des productions intermédiaires : la carte des besoins selon les profils d’utilisateurs, le cahier des charges, l’arborescence du site, le questionnaire de retour d’usage. En voici quelques extraits :

« Depuis novembre 2012 on a commencé la création de l’architecture du site Internet de notre lycée. Cela va permettre d’organiser les contenus pour répondre aux questions des utilisateurs (parents, élèves). Énumérer, catégoriser et structurer ce sont trois choses très importantes qui nous permettront de réussir la construction du site (…) . »

« Nous avons dû traiter le rôle d’une page d’accueil d’un site internet, identifier les différents usagers puis les besoins de ces usagers afin de réfléchir à l’architecture du site », « Nous avons établi une stratégie de communication ».

« Pour réaliser ce projet nous avons fait des groupes afin de repérer les contraintes liées à la création d’un site web. Grâce à ces contraintes nous avons réalisé un cahier des charges », Le cahier des charges constitue la synthèse des contraintes à respecter pour réaliser l’architecture du site. Il comprend : la mission, les contraintes, les conditions de réalisation ».

« Par groupe, on a catégorisé les informations (on les a classé dans des grandes familles) et on a structuré les catégories entre elles dans une arborescence. On a mis en commun les différentes propositions, pour n’en faire qu’une seule, en discutant des différents points de vue », « nous avons fait une proposition d’arborescence du site en hiérarchisant nos rubriques ».




Conclusion :


En guise de conclusion, je voudrais insister sur plusieurs points. Je note : une très grande motivation des élèves qui ont fait preuve d’attention, d’écoute, de curiosité, mais également de créativité. Ensuite, le travail par projet permet d’aborder la complexité d’une notion trop souvent réduite à sa plus simple expression. Or, ces apprentissages se placent dans la complexité de compétences imbriquées. Par ailleurs, la notion de cahier des charges est très importante. Précédemment professeur documentaliste dans un lycée des métiers du bâtiment, j’utilisais cette pratique sociale de référence avec les élèves : en atelier, sur le chantier, le travail est guidé par une feuille de route qui précise les objectifs du travail demandé, le niveau de qualité exigé pour la production finale, les ressources à disposition pour la réaliser (savoirs, outils, etc.). Cadre prescriptif, il permet surtout à l’élève de disposer de tous les éléments pour procéder à une métacognition, indispensable dans une démarche d’apprentissage réflexif. J’aimerais insister aussi sur l’importance du vocabulaire utilisé. Ne pas craindre de nommer les phénomènes, les processus, les techniques. Maîtriser le vocabulaire d’un champ disciplinaire, d’un champ de connaissances, c’est en maîtriser les concepts. Lors de l’évaluation, ce vocabulaire a été restitué de manière appropriée à quelques exceptions près. Lorsque j’ai procédé à l’évaluation finale j’ai voulu conclure par une phrase de Boileau qui me tient à cœur. Au moment de la prononcer j’ai été interrompue par une élève qui voulait la dire car elle l’a connaissait. Ce fut elle qui conclut donc cette séquence « tout ce qui se conçoit bien s’énonce clairement, et les mots pour le dire viennent aisément ».

Enfin, je voudrais conclure sur l’urgence d’une culture technique pour les élèves. J’ai pu constater qu’une culture technique permettrait une maîtrise plus importante d’un environnement informationnel numérique complexe ou l’usager élève n’est plus simple récepteur d’une technologie, mais interagit avec elle .

Dans ce contexte : « La convergence étant d’essence technique, il apparaît opportun que la formation le soit également en recherchant le développement d’une « culture technique ». Le philosophe Gilbert Simondon explique son intérêt : « il est nécessaire que l’objet technique soit connu en lui-même pour que la relation de l’homme à la machine devienne stable et valide : d’où la nécessité d’une culture technique ». C’est aussi une manière de rappeler l’importance de la technique dans la constitution de la pensée et de la culture ».

Information(s) pédagogique(s)

Niveau :
bac pro
Type pédagogique :
démarche pédagogique
Public visé :
élève